icon icon Home
icon icon Accounts
icon icon Quick start
icon icon Symbols

همه چیز درباره مارکت واچ متاتریدر و استفاده کاربردی آن در معاملات فارکس

نویسنده
مسعود جزینی
مسعود جزینی
calendar آخرین بروزرسانی: 10 مهر 1404
watch زمان مطالعه 1 دقیقه

درک ساختار قیمت‌گذاری و نمادهای معاملاتی، نخستین گام برای فعالیت آگاهانه در بازار فارکس است. پنل مارکت واچ (Market Watch) در متاتریدر یکی از ابزارهای مهم برای این هدف است. این پنل نه‌ تنها قیمت لحظه‌ای دارایی‌ها را نمایش می‌دهد، بلکه امکان دسترسی سریع به نمودار، ارسال سفارش، بررسی اسپرد و بسیاری اطلاعات دیگر را فراهم می‌سازد. در این مقاله، به بررسی کامل قابلیت‌های مارکت واچ متاتریدر، نحوه استفاده از آن و ترفندهای مهم برای بهینه‌سازی تجربه معاملاتی خواهیم پرداخت.

bookmark
نکات کلیدی
  • در MT5، مارکت واچ علاوه بر قیمت لحظه‌ای، عمق بازار (Depth of Market) را هم نمایش می‌دهد که برای معاملات حجیم حیاتی است.
  • با کلیک راست روی نماد در مارکت واچ، گزینه Specification اطلاعات دقیق مثل نوع قرارداد، حداقل حجم معامله و نرخ سواپ را نشان می‌دهد.
  • از طریق تنظیمات مارکت واچ، می‌توان به‌طور مستقیم آلارم‌های قیمتی برای هر نماد تعریف کرد بدون اینکه وارد پنجره‌های دیگر شد.
  • با استفاده از کلید میانبر Ctrl+U می‌توان لیست نمادها را در مارکت واچ مدیریت و نمادهای پنهان‌ شده را دوباره فعال کرد.

مارکت واچ متاتریدر چیست؟

پنل مارکت واچ در متاتریدر لیستی از نمادهای معاملاتی را به‌ همراه قیمت‌های زنده خرید و فروش نمایش می‌دهد. این ویژگی به‌ صورت پیش‌فرض در سمت چپ پلتفرم قرار دارد و با فشردن کلیدهای Ctrl+M فعال می‌شود. تریدرها می‌توانند با راست‌ کلیک روی نمادها به گزینه‌هایی مانند باز کردن چارت، ثبت سفارش یا نمایش خصوصیات نماد دسترسی داشته باشند. مارکت واچ همچنین اطلاعات لحظه‌ای مانند اسپرد، High/Low روزانه و زمان بازار را نیز ارائه می‌دهد که تحلیل سریع‌تری از شرایط بازار ممکن می‌سازد.

مارکت واچ متاتریدر

نمایش قیمت‌ها و نمادها در مارکت واچ

پنل مارکت واچ در متاتریدر ابزار مهمی برای رصد قیمت‌های زنده و فهرست نمادهای معاملاتی است. این پنل به کاربران امکان می‌دهد با سرعت بالا به داده‌های بازار دسترسی داشته باشند، نمادها را مدیریت کنند و تصمیم‌گیری‌های معاملاتی را به‌ صورت موثرتر انجام دهند. در ادامه، جزئیات مرتبط با نمایش نمادها را بررسی می‌کنیم.

لیست نمادهای فعال و غیرفعال در مارکت واچ

تمامی نمادهای قابل معامله توسط بروکر در این لیست قرار دارند، اما بسیاری از آن‌ها به‌ صورت پیش‌فرض پنهان هستند. برای مشاهده تمام نمادها کافی‌ است روی فضای خالی پنل راست‌کلیک کرده و گزینه «Show All» را انتخاب کنید. همچنین با رفتن به منوی Symbols می‌توان به‌ صورت دستی هر نمادی را فعال یا غیرفعال کرد.

مارکت واچ متاتریدر

نحوه اضافه و حذف کردن نمادها در مارکت واچ متاتریدر 

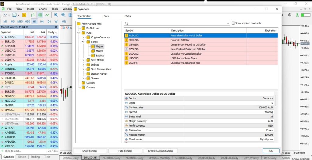
برای افزودن یا حذف نماد به مارکت واچ در متاتریدر مراحل زیر را دنبال کنید:

  • روی پنل مارکت واچ راست‌ کلیک کرده و گزینه Symbols را  انتخاب کنید.
مارکت واچ متاتریدر
  • نماد مورد نظر را در لیست دسته‌بندی شده جست‌وجو کنید.
مارکت واچ متاتریدر
  • روی نماد مورد نظر خود دابل کلیک کنید تا فعال شود و اگر فعال باشد و روی آن کلیک کنید غیر فعال خواهد شد.
مارکت واچ متاتریدر

 این کار کمک می‌کند تنها نمادهای مرتبط با استراتژی معاملاتی خود را در دیدرس داشته باشید.

معنی رنگ‌ها و تغییرات قیمت در پنل مارکت واچ

در پنل مارکت واچ متاتریدر، تغییر رنگ قیمت‌ها نقش مهمی در درک سریع حرکت بازار دارد. زمانی که قیمت Bid یا Ask افزایش پیدا کند، معمولاً با رنگ سبز نمایش داده می‌شود که نشانه رشد و قدرت خریداران است. برعکس، وقتی قیمت کاهش یابد، رنگ آن به قرمز تغییر می‌کند که بیانگر فشار فروش و کاهش ارزش نماد معاملاتی است. 

این تغییر رنگ‌ها به معامله‌گر کمک می‌کند بدون نیاز به باز کردن نمودار، در یک نگاه متوجه جهت حرکت لحظه‌ای قیمت شود. در برخی نسخه‌ها یا تنظیمات سفارشی بروکرها، ممکن است رنگ‌ها متفاوت باشند یا امکان تغییر دستی آن‌ها وجود داشته باشد، اما اصل ماجرا یکسان است: 

  • سبز برای صعود؛
  • قرمز برای نزول قیمت. 

توجه به این جزئیات در مارکت واچ می‌تواند سرعت واکنش معامله‌گر را به تغییرات بازار به شکل چشمگیری افزایش دهد.

sms-star

در متاتریدر 5 اگر روی مارکت‌واچ کلیک راست و سپس Show All رو بزنید، بعضی بروکرها حتی نمادهای آزمایشی یا قراردادهای آتی (Forward) را نمایش می‌دهند که در لیست عادی قابل‌ مشاهده نیست.

استفاده از مارکت واچ برای تحلیل سریع

مارکت واچ متاتریدر این امکان را فراهم می‌کند تا بدون جست‌ و جو در لیست نمادها یا منوهای پیچیده، تنها با چند کلیک ساده، به تحلیل چارت‌ها بپردازید. در این بخش، کاربردهای تحلیلی این پنل را مرور می‌کنیم.

نمایش نمودار با یک کلیک از طریق مارکت واچ

با کشیدن و رها کردن نماد از پنل مارکت واچ به روی فضای چارت، نمودار همان نماد به‌ سرعت باز می‌شود. همچنین می‌توان با راست‌ کلیک روی نماد و انتخاب Chart Window به همین نتیجه رسید. این روش برای تریدرهایی که به سرعت واکنش نیاز دارند بسیار موثر است.

مارکت واچ متاتریدر

بررسی اسپرد، بیشترین و کمترین قیمت روز (High/Low) و زمان آخرین قیمت (Time)

مارکت واچ فقط برای نمایش قیمت‌های خرید و فروش نیست، بلکه با فعال‌سازی برخی گزینه‌ها، به منبعی جامع از اطلاعات لحظه‌ای بازار تبدیل می‌شود. این قابلیت به معامله‌گر امکان می‌دهد در کمترین زمان، داده‌های مهمی مانند نوسانات روزانه یا اسپرد فعلی را تحلیل کند و تصمیم‌گیری سریع‌تری داشته باشد.

اطلاعات مهم قابل مشاهده در مارکت واچ عبارتند از:

  • مقدار اسپرد (Spread): تفاوت بین قیمت خرید و فروش که هزینه پنهان معامله را نشان می‌دهد؛
  • بیشترین و کمترین قیمت روز (High/Low): محدوده نوسان روزانه قیمت را مشخص می‌کند؛
  • زمان آخرین قیمت (Time): ساعت به‌روزرسانی آخرین قیمت که زمان فعالیت یا رکود بازار را نشان می‌دهد.

وجود این اطلاعات در مارکت واچ به شما کمک می‌کند تا بدون نیاز به باز کردن نمودارها، شرایط بازار را در لحظه بررسی کرده و در صورت نیاز، سریعا وارد موقعیت شوید یا سفارش خود را اصلاح کنید.

نحوه باز کردن سفارش جدید از طریق مارکت واچ

باز کردن معامله در سریع‌ترین زمان ممکن، مخصوصا در بازارهای پرنوسان، می‌تواند تفاوت بین سود و زیان را رقم بزند. مارکت واچ متاتریدر این امکان را فراهم کرده که بدون نیاز به جست‌ و جوی دستی یا رفتن به پنجره‌های دیگر، تنها با چند کلیک ساده مستقیما از روی نماد موردنظر، سفارش خود را ثبت کنید. 

مراحل باز کردن سفارش از طریق مارکت واچ:

  • روی نماد معاملاتی مورد نظر راست‌کلیک کنید؛
  • گزینه «New Order» را انتخاب نمایید؛
مارکت واچ متاتریدر
  • پنجره سفارش‌گذاری با تمام تنظیمات (حجم، نوع سفارش، حد ضرر و سود) باز خواهد شد.
همه چیز درباره مارکت واچ متاتریدر و استفاده کاربردی آن در معاملات فارکس

این روش برای تریدرهایی که نیاز به واکنش لحظه‌ای دارند، مخصوصا در زمان معامله با اخبار اقتصادی یا شکست سطوح، بسیار کاربردی و موثر است.

sms-star

مارکت واچ نقش اصلی در تغذیه پنجره Data Window دارد؛ به این معنا که اطلاعات نمایش داده‌شده در Data Window به‌ طور مستقیم وابسته به فعال یا غیرفعال بودن نمادها در مارکت واچ است.

تنظیمات پیشرفته مارکت واچ در متاتریدر

مارکت واچ متاتریدر نه‌ تنها برای نمایش قیمت‌ها کاربرد دارد، بلکه با تنظیمات پیشرفته می‌تواند به ابزاری کامل برای تحلیل سریع تبدیل شود. در ادامه به قابلیت‌های مهم آن می‌پردازیم:

فعال کردن ستون‌های اطلاعات اضافی در مارکت واچ

برای فعال‌سازی ستون‌های اطلاعات اضافی در پنل مارکت واچ، تنها چند کلیک لازم است. این ویژگی به شما اجازه می‌دهد اطلاعاتی فراتر از قیمت‌های خرید و فروش را مشاهده کنید؛ داده‌هایی که در تصمیم‌گیری لحظه‌ای نقش مهمی دارند. مراحل فعال‌سازی این ستون‌های اطلاعاتی به صورت زیر است:

  • روی فضای خالی پنل مارکت واچ راست‌کلیک کنید؛
  • گزینه Columns یا Properties را انتخاب نمایید؛
  • تیک ستون‌های موردنیاز مانند Spread، High، Low، Time، Bid، Ask را فعال کنید.

این تغییرات باعث می‌شود فضای تحلیلی شما در متاتریدر غنی‌تر شده و بدون نیاز به مراجعه به چارت، تصویر دقیق‌تری از وضعیت بازار به‌دست آورید.

مارکت واچ متاتریدر

نمایش نمادهای پنهان در مارکت واچ متاتریدر

در بسیاری از موارد، نمادهایی که توسط بروکر ارائه می‌شوند به‌ صورت پیش‌فرض در مارکت واچ نمایش داده نمی‌شوند. برای دسترسی به همه این نمادها، باید تنظیمات مربوط به نمایش آن‌ها را به‌ صورت دستی فعال کرد. مراحل نمایش نمادهای پنهان:

  • در فضای خالی پنل مارکت واچ راست‌ کلیک کرده و گزینه «Symbols» را انتخاب کنید؛
  • از لیست دسته‌بندی‌ها، بخش مورد نظر (مثلا جفت‌ ارزها یا شاخص‌ها) را انتخاب کنید؛
  • بر روی نماد دلخواه کلیک کرده و گزینه «Show» را بزنید. همچنین با انتخاب «Show All» می‌توانید همه نمادهای پنهان را نمایش دهید.

این قابلیت به شما اجازه می‌دهد نمادهایی را که ممکن است نیاز به معامله آن‌ها داشته باشید، به سادگی به مارکت واچ اضافه کرده و در لحظه به آن‌ها دسترسی داشته باشید.

تفاوت مارکت واچ در متاتریدر ۴ و ۵

به گفته سایت investing.com متاتریدر ۴ و ۵ هر دو پنل مارکت واچ را ارائه می‌دهند، اما تفاوت‌هایی اساسی در سطح امکانات و نحوه نمایش اطلاعات دارند. در نسخه جدیدتر یعنی متاتریدر 5 (MT5)، تمرکز بیشتری بر جزئیات حرفه‌ای، دسته‌بندی نمادها و ابزارهای تحلیلی بیشتر دیده می‌شود. این امکانات باعث می‌شود مارکت واچ در MT5 مناسب‌تر برای تحلیل‌گران حرفه‌ای باشد.

ویژگیمتاتریدر ۴ (MT4)متاتریدر ۵ (MT5)
دسته‌بندی نمادهادستی و محدوداتوماتیک و دسته‌بندی‌شده
قابلیت جست‌وجوندارددارد
نمایش عمق بازار (DOM)بسیار محدود یا غیرفعالفعال و پیشرفته
اطلاعات پیش‌فرض قابل مشاهدهمحدود به Bid/Ask و Spreadشامل High/Low، زمان، Last Price و DOM
عملکرد گرافیکیسبک‌تر و ساده‌ترحرفه‌ای‌تر و پیچیده‌تر

در نتیجه، اگر به دنبال امکانات گسترده‌تر برای تحلیل در سطح حرفه‌ای هستید، متاتریدر 5 با مارکت واچ پیشرفته‌تر خود می‌تواند انتخاب بهتری باشد، اما برای کاربران عادی و معاملات روزمره، سادگی MT4 همچنان کارآمد باقی می‌ماند.

مزایای استفاده از مارکت واچ فارکس در متاتریدر

در ادامه، مزایای اصلی این ابزار را بررسی می‌کنیم:

  • دسترسی سریع به قیمت‌های زنده و تحلیل اولیه بازار؛
  • امکان باز کردن سریع چارت و ثبت سفارش تنها با چند کلیک؛
  • مدیریت آسان نمادها و حذف نمادهای غیرضروری؛
  • مشاهده لحظه‌ای اسپرد و جزئیات کلیدی قیمت؛

وجود این امکانات در یک پنل متمرکز، باعث افزایش سرعت، دقت و بهره‌وری معامله‌گر به‌ خصوص در زمان نوسانات سریع بازار می‌شود.

sms-star

در نسخه 5 متاتریدر (MT5)، بخش مارکت‌ واچ امکان نمایش حجم آخرین معامله انجام‌شده در بازار (Last Trade Volume) را نیز فراهم می‌کند. این ویژگی به‌ ویژه برای معامله‌گران پرایس‌ اکشن ارزشمند است، زیرا می‌تواند به‌ عنوان یک سیگنال پنهان از رفتار واقعی بازار مورد استفاده قرار گیرد.

نکات و ترفندهای کاربردی در مارکت واچ متاتریدر

مارکت واچ با وجود ظاهر ساده‌اش، امکانات پیشرفته‌ای دارد که اگر به‌ درستی استفاده شوند، می‌توانند بهره‌وری شما را در معاملات به‌ طرز چشمگیری افزایش دهند. استفاده از برخی ترفندهای کمتر شناخته‌شده این ابزار، به شما کمک می‌کند فضای متاتریدر را شخصی‌سازی کرده و سرعت عملکردتان را بالا ببرید.

برخی از این نکات و ترفندهای کاربردی عبارتند از:

  • استفاده از گزینه «Hide All» برای خلوت‌سازی مارکت واچ و تمرکز روی نمادهای اصلی؛
  • ذخیره نمادهای پرتکرار با کشیدن (Drag) روی چارت جهت دسترسی سریع در هر بار ورود؛
  • ایجاد پروفایل‌های مجزا برای دسته‌بندی نمادها بر اساس سبک یا بازار معاملاتی و سوئیچ آسان میان آن‌ها؛

این نکات به ظاهر ساده، می‌توانند تاثیر بزرگی بر عملکرد شما در محیط متاتریدر داشته باشند و از اتلاف وقت جلوگیری کنند.

آیا می‌توان مارکت واچ متاتریدر را شخصی‌سازی کرد؟

بله. کاربر می‌تواند لیست نمادها، ترتیب نمایش، نوع ستون‌ها، فرمت ساعت و قالب رنگ‌ها را بر اساس نیاز خود تنظیم کند. همچنین با ذخیره پروفایل اختصاصی، می‌توان برای شرایط معاملاتی مختلف محیط متفاوتی داشت.

چرا برخی نمادها در مارکت واچ نمایش داده نمی‌شوند؟ 

اگرچه بسیاری از کاربران انتظار دارند تمام نمادهای معاملاتی در مارکت واچ به‌ صورت خودکار نمایش داده شوند، اما به دلایل مختلف ممکن است برخی نمادها غیرفعال یا پنهان باقی بمانند. شناخت این دلایل کمک می‌کند تا مشکل را سریع‌تر برطرف کنید.

دلایل رایج نمایش ندادن نمادها در مارکت واچ عبارتند از:

  • نماد غیر فعال یا غیر دسترس توسط بروکر ارائه‌دهنده حساب؛
  • تنظیمات پیش‌فرض پلتفرم برای پنهان کردن برخی نمادها جهت سبک‌تر شدن محیط کاربری؛
  • استفاده از نسخه متاتریدر یا حسابی که نماد مورد نظر را در دیتابیس خود ندارد.

برای رفع این مشکل کافی‌ است از طریق راست‌ کلیک روی پنل مارکت واچ وارد بخش «Symbols» شوید و با انتخاب گزینه «Show All» همه نمادهای موجود را فعال نمایید.

تفاوت بین مارکت واچ و عمق بازار (Depth of Market) چیست؟

در پلتفرم متاتریدر دو مفهوم مشابه، اما کاربردی متفاوت با نام‌های «مارکت واچ» و «عمق بازار» وجود دارند. در حالی که مارکت واچ اطلاعات کلی نماد مانند قیمت‌های خرید، فروش، اسپرد و وضعیت لحظه‌ای بازار را نشان می‌دهد، ابزار DOM برای مشاهده عمق سفارشات و تحلیل عرضه و تقاضا طراحی شده است.

ویژگیمارکت واچ (Market Watch)عمق بازار (Depth of Market - DOM)
هدف اصلینمایش کلی قیمت، اسپرد، تغییرات قیمتنمایش سفارش‌های فعال خرید/فروش در سطوح مختلف
محل استفادهتحلیل کلی بازار، سفارش سریعتحلیل نقدشوندگی، سفارش‌گذاری حرفه‌ای
نسخه پلتفرمدر هر دو نسخه MT4 و MT5 موجودعمدتا در MT5 فعال و دقیق‌تر است
قابلیت تعاملیراست‌کلیک، سفارش جدید، مشاهده چارتسفارش‌گذاری مستقیم در سطوح مختلف قیمت
کاربرد برای اسکالپرهامتوسطبسیار بالا

در نتیجه، اگر به دنبال دیدن اطلاعات عمومی بازار هستید، مارکت واچ کفایت می‌کند، اما اگر نیازمند تحلیل دقیق‌تر عمق سفارشات و نقدشوندگی بازار باشید، DOM ابزار حرفه‌ای‌تری برای این هدف خواهد بود.

نتیجه‌گیری

مارکت واچ متاتریدر ابزاری مهم برای نظارت بلادرنگ بر بازار و تحلیل سریع است. قابلیت‌هایی مانند افزودن یا حذف نماد، مشاهده لحظه‌ای اسپرد، باز کردن چارت یا سفارش با یک کلیک و نمایش عمق بازار، این پنل را به بخش جدانشدنی از محیط معاملاتی تبدیل کرده‌اند. با شناخت دقیق عملکرد و سفارشی‌سازی مارکت واچ، می‌توان تصمیمات دقیق‌تر، سریع‌تر و کم‌ریسک‌تری در بازار گرفت.

ادامه خواندن
not-found
calendar 10 مهر 1404
rate banner
به این مقاله امتیاز بدهید
Plugin not installed

Leave a Reply

Your email address will not be published. Required fields are marked *

نه ممنون